Inquiries:
An inquiry will import into Felix as a REQUEST booking, and the calendar will not be blocked (though we can change this setting for you if required).
You can see the guest’s message and respond to the inquiry via the ‘Messages’ tab of the booking in Felix.
Currently to attach a special offer you need to do this via Airbnb, but this functionality within Felix is coming.
If the guest does not confirm the booking within 3 days, the booking will be changed to ‘cancelled’ within Felix (we can change this setting to however many days you would like).
If the booking is confirmed by the guest, the booking will change to confirmed as if it were an instant booking.
Instant Bookings:
The booking will come into Felix with the following charges:
- Rental amount
- Cleaning fee
- Host fee (negative charge, making the net value of the booking the same as the payout amount due from Airbnb)
And payments:
- Pending payment of $0.00 will be added
- When Airbnb releases payment, the pending payment amount will be updated to be the actual expected payout amount, but will still sit as a pending payment ready for you to mark off as paid when it hits your bank account [you can view all pending payments in BOOKINGS > PENDING PAYMENTS and mark them off in bulk on this screen]
Guest will receive the following automated emails:
- Duve Guest Portal email
The booking will be sent to Duve.
The guest will receive a confirmation email from Duve straight away.
According to your settings, a pre-check-in email will also be sent straight away if check-in is within the specified timeframe.
The booking will be sent to Operto Teams and a check-out clean will be created and auto-assigned according to task assignment rules. Any other task rules you have set up in Operto Teams will also be instigated automatically.
The guest will receive any other auto communication set-up in Duve, including their instructions for check-in automatically once they have completed pre-check-in.
All communication with guest should happen via the Duve Communication Hub.
Guests will receive pre-check-out via Duve the day before check-out, including a review request.
The security deposit will be held by Airbnb and available to charge against until 7 days after check-out. If you need to claim against this, you need to do so within Airbnb. Please see the Airbnb section of this help article.
Cancellations/Amendments:
You will need to process any cancellations within Airbnb and this will update through to Felix. It’s also best to make any alterations to any bookings within Airbnb using either the ‘Change or Cancel booking’ tab.
EXTRA CHARGES - If you need to charge a guest for extra requests, you can use the ‘Send or Request Money’ tab. Though please note you will need to manually enter these into the booking in Felix, as well as a pending payment for the extra amount, as these do not push across within the booking.
EXTRA CHARGES OUTSIDE OF AIRBNB – If you want to charge the guest directly, eg. a guest wants to extend for a month and you are happy to keep Airbnb out of the transaction to save the guest money, then before making any changes, make sure you do the following:
- Go to the ‘Details’ tab of the booking
- Scroll down to the ‘Allow Channel Modifications’ section and change this to ‘No’
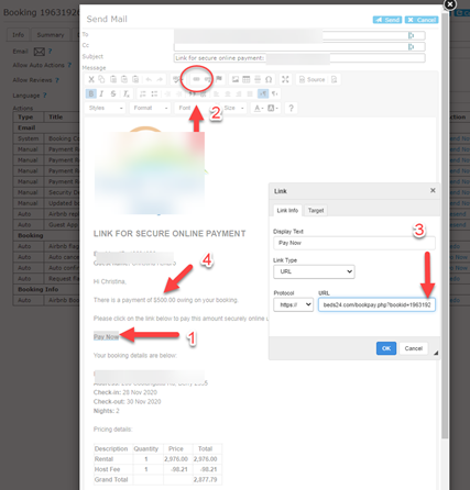
- Now you can add extra charges and send a link for payment to the guest. If you have not yet received the Airbnb payout, you will need to use the ‘Payment Request - $500 (can change amounts in text and paylink url)’ email in the ‘Mail & Actions’ tab. You will need to edit the amount in the payment link of the email to the amount you are asking the guest to pay:
- Highlight the ‘Pay Now’ wording, then
- Click the link button in the menu section
- Change the final number on the link from ‘500’ to the amount you want the guest to pay
- Change the amount listed in the text of the email to the correct amount.

If you don’t change the Allow Channel Modifications setting, then the next time Airbnb sends an update to beds24 regarding the booking (which happens frequently from booking to check-in to check-out), any changes you have made to the booking will be erased